Description
what is it?
DIAGNOSTIC TOOL STAGE V DL06-08 ENGINE 02.20 [10.2024] is a high-end diagnostic tool for professional repair technicians, specifically designed for new engine models. Through powerful data reading, testing, and programming capabilities, it helps technicians quickly resolve problems and ensures efficient and compliant equipment operation.
Doosan DL06/DL08 Stage V Engine Features:
Size:158MB
Date:2024.10
Version:v02.20
Language:English,Korean,Chinese
OS Requires:Win7,Win8,Win10 and Win11
Compatible Interface:Doosan UVIM Diagnostic Tool
Price only for one PC installation and activation.
Note: After payment, if you are unable to obtain the download link for the installation file, please contact us via WhatsApp (8618259226905) or email us at heavydutydiag@outlook.com
What are its core functions and features?
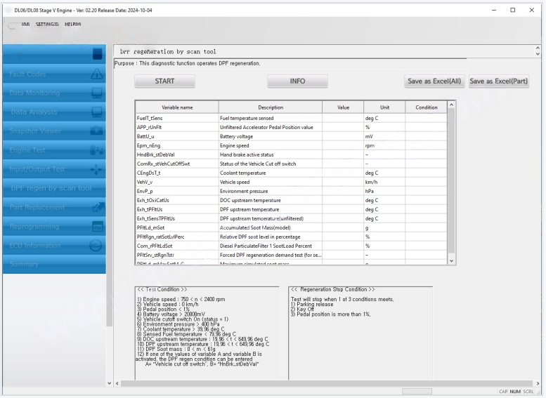
This software is specifically designed for DL06/DL08 engines that meet the latest emission standards, and boasts a range of powerful professional functions: Accurately reads and clears fault codes
Real-time data monitoring
Performs special tests
Assists in viewing maintenance information
Doosan DL06 DL08 Diagnostic Software 2024.10 Update Log
sw ver : 02.20
date : 2024-10-04
Corrected EngPrt_TrqLimMech_f RMBA(Read Memory By Address)
. The variable address for reading EngPrt_TrqLimMech_f has been corrected on ECU SW V450.
Updated Freeze Frame Signal ID Information
. DL0608 StageV Freezeframe_강진구책임_20240314.xlsx
Applying Security Access Logic
Added uvim S Communication Protocol. uvim S USB, uvim S WIFI, uvim S BT
Updated EnvSet for DTCs related to environment pressure fault
. P2227, P1227, P2229, P2228, P006D : xSet13 ➔ xSet12
(Approved)DL0608_Stage5_진단장치_통합파일_20240930.xlsx
Changed the displaying format for CoETS_stCurrLimActive
. Modified to change the format from DEC to BIN and to save it in Excel file and to monitor in the data monitoring menu.
Changed the notation format for DFES_numDFC_[x]
. Changed from displaying the existing HEX values to monitoring in Pcode format for ECU SW V450 only.
. Display format – Change to the following format so that errors can be identified during the conversion of HEX values.”
(Approved)DL0608_Stage5_진단장치_통합파일_20240930.xlsx
[HEX]:[Fault Name]:[Pcode] [Description]
(e.g.) 98:DFC_ComDlcTSC1VE:U005A CAN data length error of TSC1VE(VCU) :ENG Ver.
98:DFC_ComDlcTSC1VE:U005A TSC1VE CAN 신호 데이터 길이 이상(VCU) :KOR Ver.
98:DFC_ComDlcTSC1VE:U005A TSC1VE(VCU)的 CAN 数据长度异常 : CHN Ver.
Updated Trouble Shooting Guide v1.70
. Trouble Shooting Guide_DL06_08_Stage V_CN4_CHN_v1.70.pdf
. Trouble Shooting Guide_DL06_08_Stage V_CN4_ENG_v1.70.pdf
. Trouble Shooting Guide_DL06_08_Stage V_CN4_KOR_v1.70.pdf
Added Variables related to RMBA 18EA
. (Approved)DL0608_Stage5_진단장치_통합파일_20240930.xlsx
==============================================
sw ver: 02.15_R2
date: 2024-02-05
– Modified the description of physics value in UHC_stC1~C5
– Added the monitoring variable of UHC_stCDfrst
– Modified the P1420 information in trouble shooting guide and fault code list
– Modified the description of physics value in CoSCR_stSub
sw ver: 02.14
date : Dec 04, 2023
– Change a condition of DPF service regeneration which is aligned with DL06/08 C4/S5 Excavator.
=> Environment Pressure: > 600hPa -> 400hPa
sw ver: 02.13
date : Sep 11, 2023
– Added variable PFltLd_mMaxSotM_C & Com_rPFltLdSot
sw ver : 02.12
date : Aug 28, 2023
– Added variable EpmCas_phiCaSOfsAvg_[0] & EpmCas_ctOfsErr
sw ver : 02.11
date : Jun 15, 2023
– Improved the IQA code of the injector to be downloaded when transter the ECU data
sw ver : 02.10
date : APR 25, 2023
– Changed to HD Hyundai infracore Template – Updated the “Test Info” of the engine test – Improves the problem of suddenly shutting down the program after 30 minutes when saving data while performing DPF forced regeneration with the scan too
![DOOSAN DIAGNOSTIC TOOL STAGE V DLO6-O8 ENGINE O2.20 [10.2024]](https://www.heavydutydiag.com/wp-content/uploads/2026/03/1-8.png)
![DOOSAN DIAGNOSTIC TOOL STAGE V DLO6-O8 ENGINE O2.20 [10.2024] - Image 2](https://www.heavydutydiag.com/wp-content/uploads/2026/03/8-1.png)
![DOOSAN DIAGNOSTIC TOOL STAGE V DLO6-O8 ENGINE O2.20 [10.2024] - Image 3](https://www.heavydutydiag.com/wp-content/uploads/2026/03/2-10.png)
![DOOSAN DIAGNOSTIC TOOL STAGE V DLO6-O8 ENGINE O2.20 [10.2024] - Image 4](https://www.heavydutydiag.com/wp-content/uploads/2026/03/3-9.png)
![DOOSAN DIAGNOSTIC TOOL STAGE V DLO6-O8 ENGINE O2.20 [10.2024] - Image 5](https://www.heavydutydiag.com/wp-content/uploads/2026/03/4-10.png)
![DOOSAN DIAGNOSTIC TOOL STAGE V DLO6-O8 ENGINE O2.20 [10.2024] - Image 6](https://www.heavydutydiag.com/wp-content/uploads/2026/03/5-10.png)
![DOOSAN DIAGNOSTIC TOOL STAGE V DLO6-O8 ENGINE O2.20 [10.2024] - Image 7](https://www.heavydutydiag.com/wp-content/uploads/2026/03/6-7.png)
![DOOSAN DIAGNOSTIC TOOL STAGE V DLO6-O8 ENGINE O2.20 [10.2024] - Image 8](https://www.heavydutydiag.com/wp-content/uploads/2026/03/7-6.png)
![[07.2025] Eaton Service Ranger 4.13 Engineering Diagnostic Software Installation Service](https://www.heavydutydiag.com/wp-content/uploads/2022/05/Eaton-Service-Ranger-4.11-297x223.jpg)


